data를 unload 하는 것은 DB화 되어있는 자료를 다시 file로 만든다는 의미이다.
orange tool에서 Tools 에 Unload Tool로 들어간다.

그 다음에 아래와 같이 뜨면 접속하고자 하는 계정 Connect한 후에

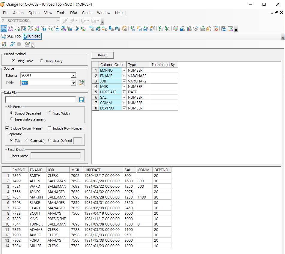
unload 하고자 하는 테이블을 선택하면 아래와 같이 뜬다(emp 선택)

그 다음에 Data File에서 저장 경로와 원하는 저장 포맷을 설정한 뒤에,
File Format과 Separator에서 원하는 데이터 구분 형식을 설정한 후에 RUN을 누르면 자료를 받을 수 있다.
다음은 데이터 insert하는 두 가지 방법이 있다.
(1) insert 구문 그대로 orange에서 실행하는 방법
심플한 방법이지만 데이터 양이 많은 경우 엄청 느리며 작업 중에 orange가 꺼져버릴 수도 있다.
왜냐하면 사용자에게 ui로 작업결과를 리턴하는 방식은 다 느리기 때문이다.
백그라운드에서 작업하면 그 속도가 빠르기 때문에 두 번째 방법을 추천한다.
(2) cmd 에서 실행
- insert가 심어진 sql 스크립트 저장 위치 확인
- cmd 실행
- 스크립트 저장 위치로 이동 (cd 파일경로)
- sqlplus scott/oracle 접속
- set feedback off 실행 (화면에 실행결과를 출력하지 말라는 명령어 → 처리 속도 개선)
- @스크립트명.sql
여기서 @는 외부에 있는 파일을 실행하겠다는 의미이다.
복습후기
필기한 내용 챙겨오는 걸 깜빡한 바람에 복습이 늦었다.
밀리지 않게 주의해야겠다.
join과 서브쿼리 할 때보다 수업들을 때 루즈해지긴 했는데 SQLD에 나오는 내용이 많으니 정신 잘 차려야겠다.
'배우기 > 복습노트[oracle sql]' 카테고리의 다른 글
| [복습] SQL | Oracle SQL의 분류(DDL, DML, DCL, TCL, DQL) 중 DML의 INSERT (0) | 2023.11.09 |
|---|---|
| [실습문제] 2023. 11. 7.(화) 문제 풀이(3문제) (0) | 2023.11.09 |
| [복습] SQL | Oracle SQL의 분류(DDL, DML, DCL, TCL, DQL) 중 DDL의 TRUNCATE (0) | 2023.11.09 |
| [복습] SQL | Oracle SQL의 분류(DDL, DML, DCL, TCL, DQL) 중 DDL의 ALTER (0) | 2023.11.08 |
| [복습] SQL | Oracle SQL의 분류(DDL, DML, DCL, TCL, DQL) 중 DDL의 DROP (0) | 2023.11.07 |